如果要调节参数和额外溢出目标,请参照以下步骤:
一旦您完成第2步(Automatic Compensation Setup(自动补偿设置))步骤,您可以直接跳到第5步进行矩阵计算,或者您也可以进行第3步和/或第4步操作。本教程将通过介绍第3步和第4步在内的方法介绍如何简单进行补偿设置。如果您对在FCS Express中如何进行自动补偿设置还不太熟悉,请在开始这一章节学习前,先将Automatic Compensation(自动补偿)章节完成。
| • | 第3步-调节参数(可选操作)允许用户利用自己单染对照设门进行计算,而不是自动补偿中默认的标记门。 |
| o | Adjust parameters(调节参数)对于将进行计算补偿的群体的改善很有用。例如,如果(Automatic Compensation Setup(自动补偿设置))没有对群体进行一个很好的评估或者您想从其他文件、门或者绘图中使用一个群体,步骤3的用处就凸显出来了。在Stained(染色)和Unstained(未染色)列,拖放一个绘图或者门到参数中,参数将被整体调节或改变。如果一个门被拖拽,补偿定义将根据其起源的门和绘图来进行(当要使用一个门时,请记住您定义的门的层次)。如果一个绘图被拖拽,补偿定义将根据您拖拽的绘图来计算,该绘图的门不改变。在这一部分,拖放新的绘图、文件或者门将跳过自动设置步骤,使用您选择的门和绘图进行后续操作。 |
| • | 第4步-增加额外的溢出目标(可选操作) 将允许用户在没有定义一个源荧光情况下,增加其他的荧光目标定义。 |
| o | Adding extra spillover targets(增加额外的溢出目标)对于用户了解在以后的实验中,如果增加了额外的参数,溢出的数据如何很有用。如果要增加额外的溢出目标,只需点击您想要增加的额外目标的框即可。注:注:只有获得了数据的参数才能才能出现额外溢出目标。 |
在这一教程中,AutoCompAdditionalSteps.fey版面将会被使用,这一版面可在Tutorial Sample Data archive(教程样本数据库)中找到。在这一版面中,已经使用标准的默认设置创建了一个自动补偿设置定义(命名为New Automatic Compensation)这在之前的章节中有介绍。这一版面包括4页,展示如下:
| • | Gating Strategy and Sample (设门技术和样本)页:该页上的Gate View(查看门)展示了设门技术(通过补偿设置自动创建,显示为紫色)和我们将要使用的门(红色和蓝色门)。这些绘图已被从左上方进行排序,用以显示应用的是怎样的设门层次。每个绘图之后的绿色箭头展示的是这些门是如何被应用和定义的。带有SAMPLE COMPENSATION (样本补偿)标签的绘图是应用了New Automatic Compensation(新自动补偿)定义的。该页右边的绘图已带有Data for New Compensation Gates(新补偿门的数据)标签,但没应用任何补偿。此Data for New Compensation Gates(新补偿门的数据)绘图 上有PE positive(PE阳性)、PerCPCy5-5 positive(PerCPCy5-5阳性)和阴性群体门。这些门将在后面的调节参数步骤中使用。 |
| • | Scatter Plot(散点图)页:该页是通过Automatic Compensation Setup(自动补偿设置)工具创建的,展示了用来计算补偿矩阵的染色和未染色群体。 |
| • | CD 62L YG PE-A control页: |
| • | CD 4 PerCP-Cy5-5-A control页:该页是通过Automatic Compensation Setup(自动补偿设置)工具创建的,展示了用来计算PerCPCy5-5参数的补偿矩阵的染色和未染色群体。 |
在接下来的步骤,我们将:
| • | 调节参数,用以为单染和未染对照定义新的门。 |
| • | 改变设门的层次,让散点图(通过自动补偿设置定义的)变为手动定义门的下级。 |
| • | 增加一个额外溢出目标,用以查看另一个目标的潜在溢出。 |
| 1. | 请选择File(文件)标签→Open(打开)(图T3.1)。 |
| 2. | 请在教程样本数据库中找到AutoCompAdditionalSteps.fey版面,然后将其打开(用户可在之前的内容中查看对该版面的描述)。 |
| 3. | 在补偿导航器中点击Created manually(手动创建)文件夹→New Automatic Compensation(新自动补偿)→Automatic Compensation Setup (自动补偿设置)(图T8.22红框显示)。 |
| 4. | 点击第3步-调节参数(可选步骤)(图T8.22)。 |

Figure T8.22 - Selecting the Automatic Compensation setup and Step 3 for the New Automatic Compensation definition.
我们现在将用手动定义的门代替自动补偿设置中定义的门。手动定义的门呈现如下:
| • | 一个带有FSC和SSC参数及Dapi阴性门的设门层次已经被定义。这一层次用来排除碎片和其他不需要的事件。 |
| • | Negative Control(阴性对照)门:该门是Dapi Negative Gate(Dapi阴性门)层级的子门。它定义的是一个阴性或者未染色的对照群体。 |
| • | PE Positive Control(PE阳性对照)门:该门是Dapi Negative Gate(Dapi阴性门)层级的子门。它定义的是PE单色对照群体。 |
| • | PerCP CY5-5 Positive Control(PerCP CY5-5阳性对照)门:该门是Dapi Negative Gate(Dapi阴性门)层级的子门。它定义的是PerCP CY5-5单色群体。 |
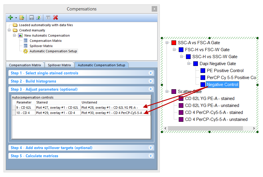
| 5. | 在gate view(查看门)中点击Negative Control(阴性对照)门,并按住鼠标左键不放(图T8.23)。 |
| 6. | 拖拽Negative Control(阴性对照)门到Unstained(未染色)列CD62L YG PE-A行处,然后松开鼠标左键。 |
| 7. | 在gate view(查看门)中点击Negative Control gate(阴性对照门)选项。 |
| 8. | 拖拽Negative Control gate(阴性对照门)到Unstained(未染色)列CD4 PerCP-Cy5-5-A行处,然后松开鼠标左键。 |

Figure T8.23 - Dragging the Negative Control gate from the gate view to the Unstained column for both parameters.
现在,第3步-调节参数(可选操作)部分将如图T823b所示。

Figure T8.23b The Step3 section after the drag&drop
我们之前从Gate View(查看门)中拖拽Negative Control(阴性对照)。我们现在将使用一个绘图作为来源进行拖拽(图T8.24)。
| 9. | 在Data for New Compensation Gates plot(新补偿门绘图中的数据)(位于页面的右边)中点击PE Positive Control(PE阳性对照)门,并按住鼠标左键不放。 |
| 10. | 将其拖拽到Stained(染色)列CD62L YG PE-A行处,然后松开鼠标左键。 |
| 11. | 在Data for New Compensation Gates plot(新补偿门绘图数据)(位于页面的右边)中点击PerCPCY5-5 Positive Control(PerCPCY5-5 阳性对照)门,并按住鼠标左键不放(图T8.24)。 |
| 12. | 将其拖拽到Stained(染色)列CD4 PerCP-Cy5-5-A行处,然后松开鼠标左键。 |

Figure T8.24 - Dragging and dropping gates from a plot to the Stained column in step 3 for each parameter.
第3步-调节参数(可选操作)将如下图T8.25所示,当你完成以上步骤后。

Figure T8.25 - Step 3 - Adjust parameters (optional) after dragging and dropping gates from the gate view and plots onto the stained and unstained population columns.
| 13. | 现在点击第5步-计算矩阵。 |
| 14. | 请点击Calculate Matrices(计算矩阵)按钮。 |
注意:针对New Automatic Compensation(新的自动补偿)定义的补偿矩阵已经变为(见下图T8.26)反映改变后的新的设门。用这种方式,用户可拖拽任何门或者全部绘图到Stained(染色)和Unstained(未染色)列,用以定制用户自己的Automatic Compensation Setup(自动补偿设置)。

Figure T8.26 - The original Automatic Compensation Setup definition (left) compared to the Automatic Compensation Setup definition (right) that is based on a gating hierarchy and manually defined positive and negative controls.
另一个有用的窍门是将散点图门和其子门(通过自动补偿设置创建)变为另一个用户已定义的门的子门。下面步骤中,我们将加把散点图门变为Dapi Negative(Dapi阴性)门的子门。当这一矩阵被重新计算后,用于碎片排除的手动输入设门层次将随着Automatic Compensation Setup(自动补偿设置)被考虑在内。如果我们要重置补偿的变化,首先我们要将此版面关闭,然后再重新打开。
| 15. | 请选择File(文件)标签→Close(关闭)。(不要保存任何改变) |
| 16. | 请选择File(文件)标签→Open(打开)。 |
| 17. | 请在教程样本数据库中找到AutoCompAdditionalSteps.fey版面,然后将其打开。 |
| 18. | 在补偿导航器中点击Created manually(手动创建)文件夹→New Automatic Compensation(新自动补偿)→Automatic Compensation Setup (自动补偿设置)(图T8.22红框显示)。 |
| 19. | 在Gate View(查看门)中点击Scatter Gate(散点图门)选项。 |
| 20. | 拖拽该Scatter Gate(散点图门)到Dapi Negative Gate(Dapi阴性门)的顶部(图T8.27)。 |

Figure T8.27 - Dragging and dropping the Scatter Gate onto the Dapi Negative Gate to create a new gating hierarchy
| 21. | 点击第5步-计算矩阵。 |
| 22. | 点击Calculate Matrices(计算矩阵)按钮。 |
注意:针对New Automatic Compensation(新的自动补偿)定义的补偿矩阵已经变为(见下图T8.28)反映改变后的新的设门。这是因为通过Automatic Compensation Setup(自动补偿设门)创建的绘图来自Scatter Gate(散点图门),所以通过在设门层次中移动Scatter Gate(散点图门),这些绘图的统计数据将会自动更新。

Figure T8.28 - The original Automatic Compensation Setup definition (left) compared to the Automatic Compensation Setup definition (right) that is based on the new gating hierarchy of the Scatter Gate.
现在我们将使用第4步-增加额外的溢出目标(可选操作)来决定FITC参数的理论溢出值。
| 23. | 点击第4步-增加额外的溢出目标(可选操作),将这一窗口展开。 |
| 24. | 选中CD 44 FITC-A复选框(图T8.28)。 |

Figure T8.28 - Adding an extra spillover target in Step 4.
| 25. | 在第5步-计算矩阵中点击Calculate Matrices(计算矩阵)按钮。 |
此时,Compensation Matrix(补偿矩阵)标签将展示用户在第4步-增加额外的溢出目标(可选操作)选择的、与CD 44 FITC-A参数一起的所以原始参数(图T8.29)。在该矩阵中,CD 44 FITC-A列展示了该参数与其他参数间的理论补偿。

Figure T8.29 - The compensation matrix displaying the extra spillover target that was added. The compensation values for CD 44 FITC-A vs other sources/targets is the theoretical value.
这引导我们来到Automatic Compensation Optional(自动补偿选项)第3步和第4步的最后。要了解更多详细FCS Express补偿的知识,请参见Manual Compensation(手动补偿)教程或者Compensation(补偿)教程的手动调节部分。