In FCS Express, you may define a post-acquisition compensation matrix using single-stained controls, apply it to your experimental samples, and batch process your results to Microsoft PowerPoint, PDF, and Word, all within a single layout. There is no need to export and import compensation into separate layouts.
In this section, we will:
•Change our default Options to use a post-acquisition compensation matrix as default
•Set an automatic compensation as default for the entire layout
•Insert plots of experimental files in the same layout
•Batch process the results to Microsoft Office PowerPoint
We'll begin with a layout in which an automatic compensation was already defined, using single-stain controls.
1.Select File tab→Open.
2.Open the layout AutoCompWithBatchProcess.fey from the Tutorial Sample Data archive.
An automatic compensation has already been defined in this layout, according to Steps 1-27 of this section of this tutorial. We will now set this compensation as default for the entire layout.
3.Select File tab→Options.
4.Select Compensation Default, then FCS File from the Default Compensation to Use dropdown menu (Fig. 1,
). Learn more about Compensation default Options.

Figure 1. Changing the default Compensation Option.
5.Click OK (Fig. 1,
).
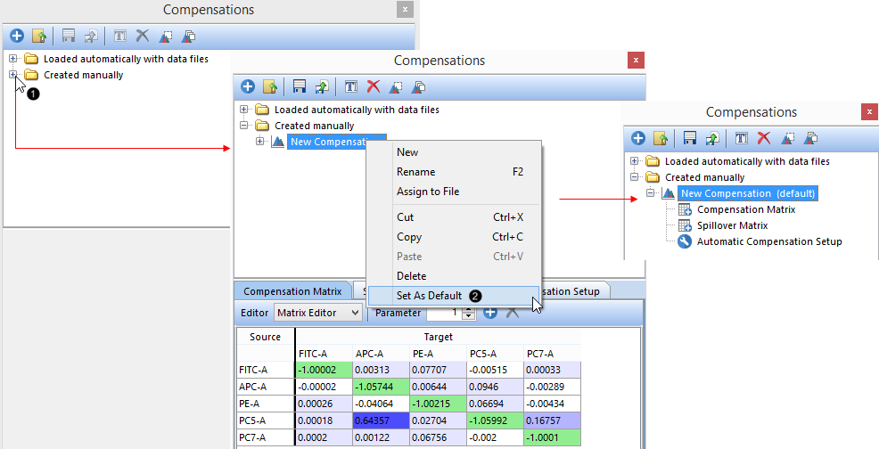
6.Click to expand the Created manually node within the Compensations window (Fig. 2,
).

Figure 2. Setting a compensation matrix as default for the layout.
7.Right-click on the "New Compensation" matrix to Set As Default (Fig. 2,
). This matrix will now be marked as default (Fig. 2, right).
We will now insert plots of experimental files in the same layout, and watch as the Compensation Default matrix is automatically applied.
8.Drag the first file from the Data List to an empty spot on the layout (Fig. 3,
).

Figure 3. Inserting a plot on the layout.
9.Click OK (Fig. 3,
).
10. Click and hold the X- and Y-axis labels to change the parameters of the newly inserted plot to "CD95 PC5-A" (Fig. 4,
) and "CD8a PC7-A" (Fig. 4,
), respectively.

Figure 4. Changing axis parameters.
The Compensation Default matrix has been applied automatically to the plot. You may verify this by manually changing the values in the Compensation Matrix from the Compensations window (Fig. 5, mouse arrow) and watching the population in the plot update.

Figure 5. Editing a compensation matrix manually.
We will now perform a Batch Process to export the results from all the files in our Data List to PowerPoint. The Batch Process Action has already been set up for convenience. To learn more about this functionality, see the Batch Processing tutorial or the short Batch Processing video on YouTube.
11. Click Batch tab→Run (Fig. 6).

Figure 6. Running a Batch Process.
A PowerPoint file with the results from all the files in your Data List has now been saved on your Desktop. If the PPT file does not open automatically, please change the Export to PowerPoint's Output file options save path to a valid one for your computer. See the PowerPoint section of the Batch Processing tutorial for details.